Logo
Explore Help
Register Sign In
FlightControl-Master/MOOSE
1
0
Fork 0
You've already forked MOOSE
mirror of https://github.com/FlightControl-Master/MOOSE.git synced 2025-10-29 16:58:06 +00:00
Code Issues Packages Projects Releases Wiki Activity
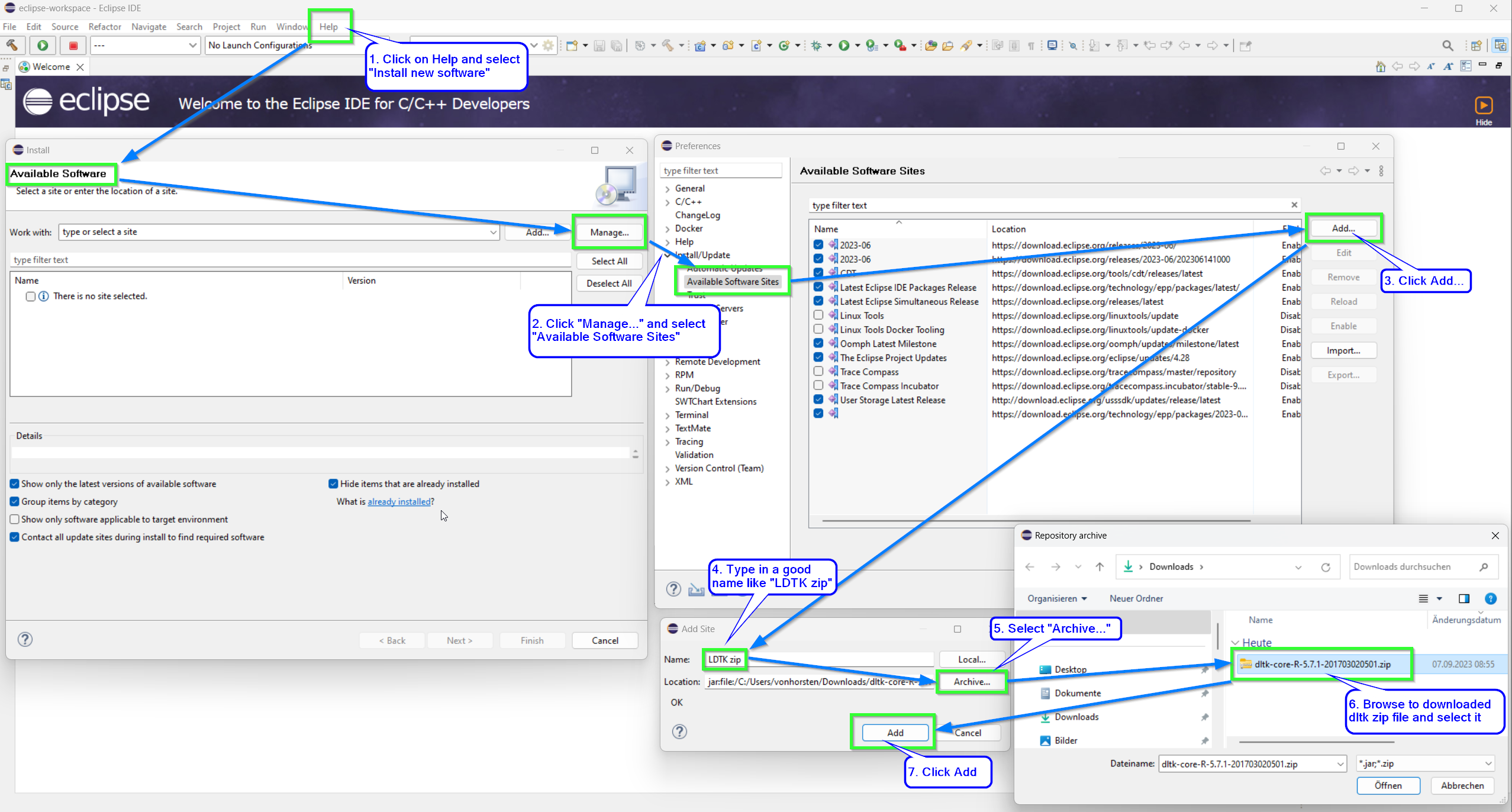
MOOSE/docs/images/install/eclipse/ldk-1.png
kaltokri d30a53333c Migration of eclipse installation guide from wiki to docs
2023-11-10 16:53:41 +01:00

840 KiB
2555x1372px
Raw Permalink History

Powered by Gitea Version: 1.23.8 Page: 23ms Template: 1ms
English
Bahasa Indonesia Deutsch English Español Français Gaeilge Italiano Latviešu Magyar nyelv Nederlands Polski Português de Portugal Português do Brasil Suomi Svenska Türkçe Čeština Ελληνικά Български Русский Українська فارسی മലയാളം 日本語 简体中文 繁體中文(台灣) 繁體中文(香港) 한국어
Licenses API