2.8 KiB
parent, nav_order
| parent | nav_order |
|---|---|
| Advanced | 97 |
Eclipse Installation
{: .no_toc }
- Table of contents {:toc}
This guide describes how to install Eclipse and install the necessary Lua environment.
{: .note }
Note that the Lua environment is not actively supported any more by Oracle. Especially the LDT plugin is not working when installed from the market place. The problem and solution is nicely described in this topic.
Prerequisites
- Download Eclipse from eclipse.org.
- Download dltk-core.
- Download or clone MOOSE repository (select branch you want
masterordevelop).
Install Eclipse
First you need to install Eclipse. It will ask you what kind of environment you use, e.g. C++ or Java or something else. This does not really matter since we want to use it for Lua and need to install the plugin for Lua later.
Install dltk-core
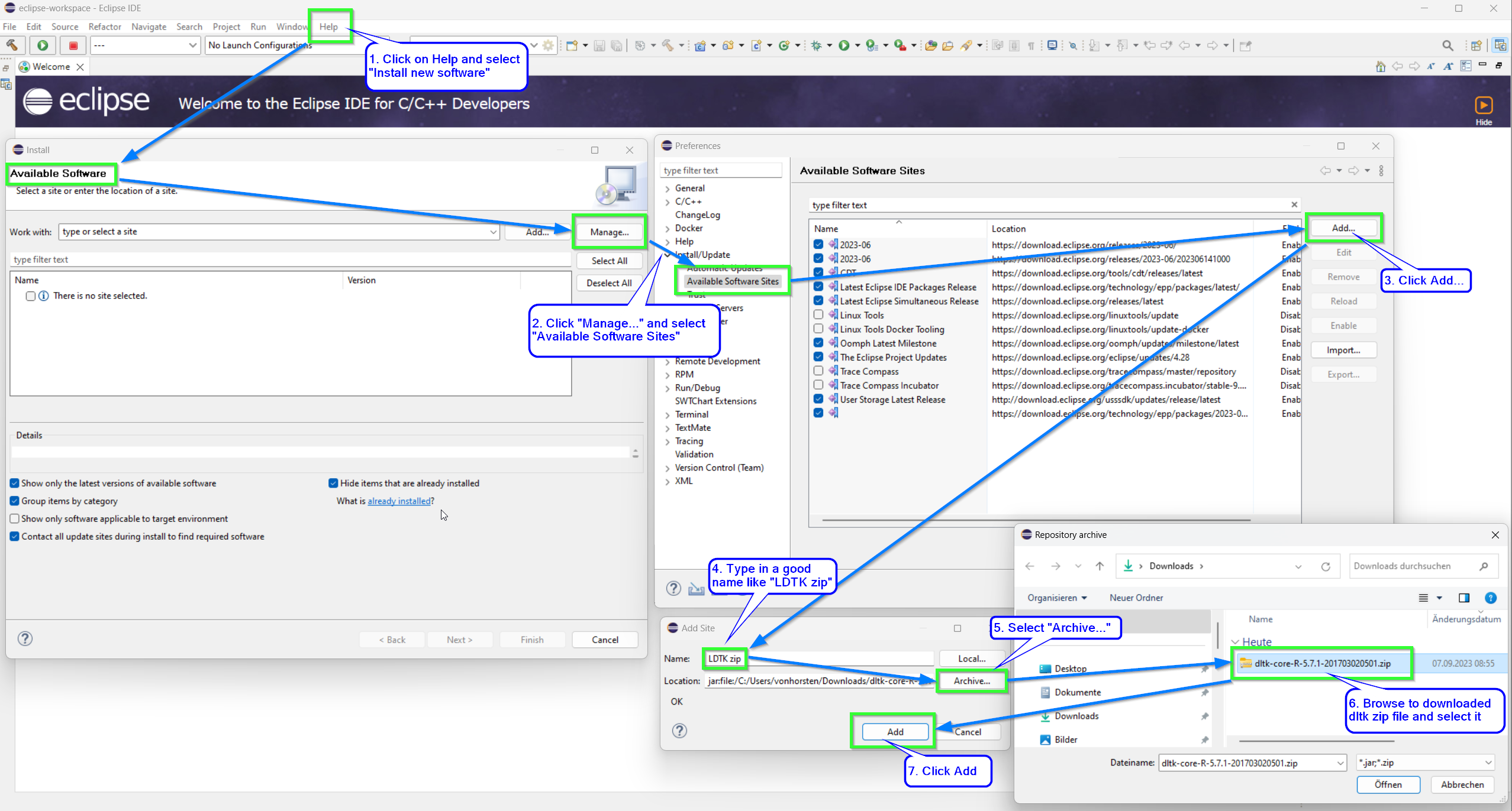
Before you can install the LDT plugin, you first need to add dltk-core zip file to the available software sites. Open eclipse, go to the help menu and follow the steps in the image:
This should then be in the available software sites.
Install LDT Plugin
Open eclipse and from the "Help" menu open the "Eclipse Marketplase":
In the "Search" tab find "lua" and install the "Lua Development Tools 1.4.x":
Setup Lua Project for MOOSE
Now that Eclipse and LDT are installed, we need to add MOOSE as a LUA project. Open Eclipse and from the "File" menu select "Other":
In the wizard window that opens select "Lua Project":
Setup the Lua project as described in the image. You need to specify the path to where you downloaded the MOOSE repository:
From the "Project" tab select "Properties" and add Moose/Moose Development/Moose
to the build path as shown below:
Finally
Now you are done! Check that your script explorer looks like in the image below and that the intellisense is working when you open a MOOSE file:








