This website requires JavaScript.
Explore
Help
Register
Sign In
FlightControl-Master
/
MOOSE
Watch
1
Star
0
Fork
0
You've already forked MOOSE
mirror of
https://github.com/FlightControl-Master/MOOSE.git
synced
2025-10-29 16:58:06 +00:00
Code
Issues
Packages
Projects
Releases
Wiki
Activity
Files
dc04d347bb70b0de7e0e69035cd965e3895cba21
MOOSE
/
docs
/
images
/
install
/
eclipse
/
ldk-1.png
kaltokri
d30a53333c
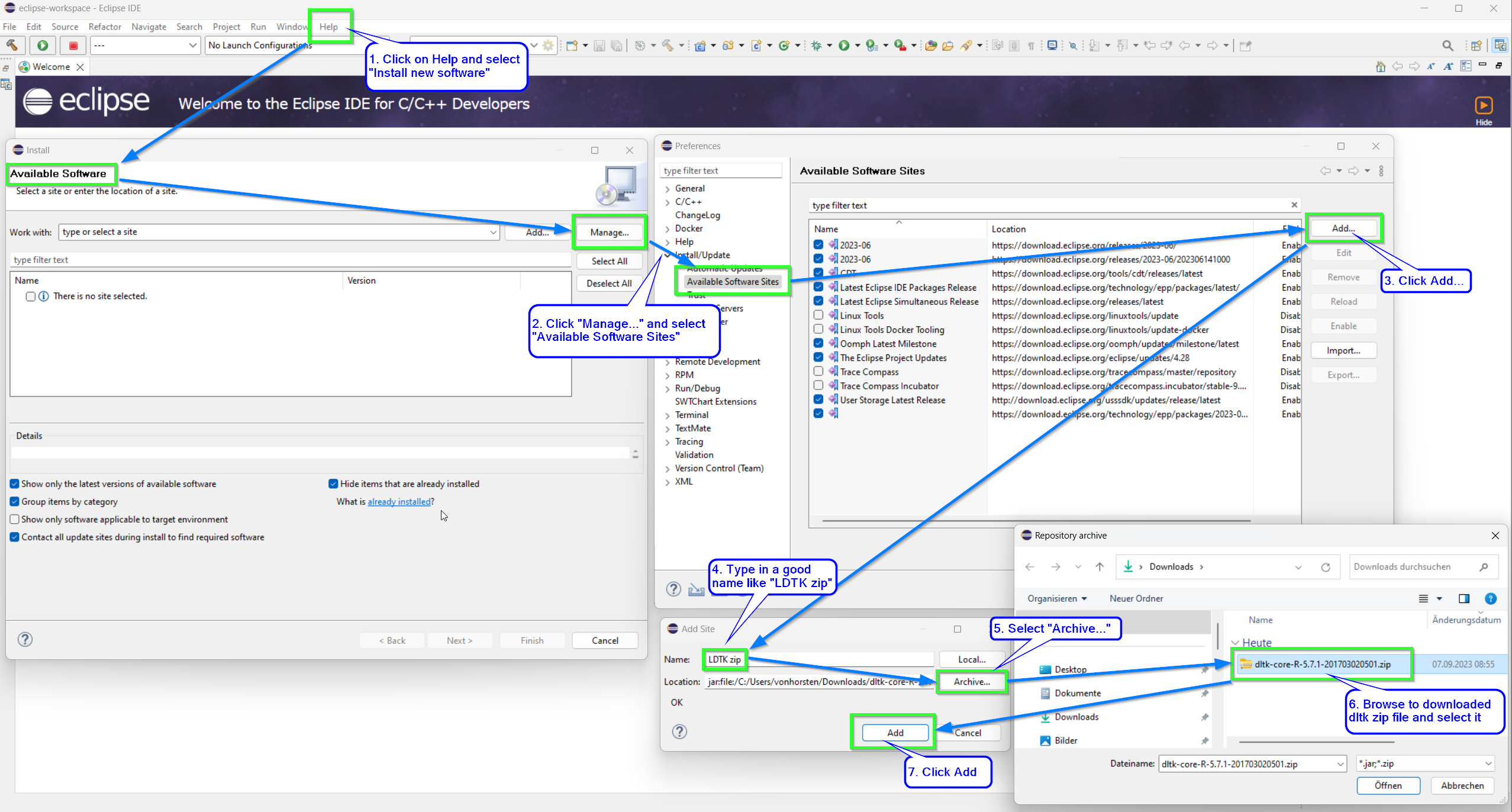
Migration of eclipse installation guide from wiki to docs
2023-11-10 16:53:41 +01:00
840 KiB
2555x1372px
Raw
History
Reference in New Issue
View Git Blame
Copy Permalink