MOOSE/docs/advanced/eclipse-installation.md

2.8 KiB

parent, nav_order
parent nav_order
Advanced 1

Eclipse Installation

{: .no_toc }

  1. Table of contents {:toc}

This guide describes how to install Eclipse and install the necessary Lua environment.

{: .note }

Note that the Lua environment is not actively supported any more by Oracle. Especially the LDT plugin is not working when installed from the market place. The problem and solution is nicely described in this topic.

Prerequisites

Install Eclipse

First you need to install Eclipse. It will ask you what kind of environment you use, e.g. C++ or Java or something else. This does not really matter since we want to use it for Lua and need to install the plugin for Lua later.

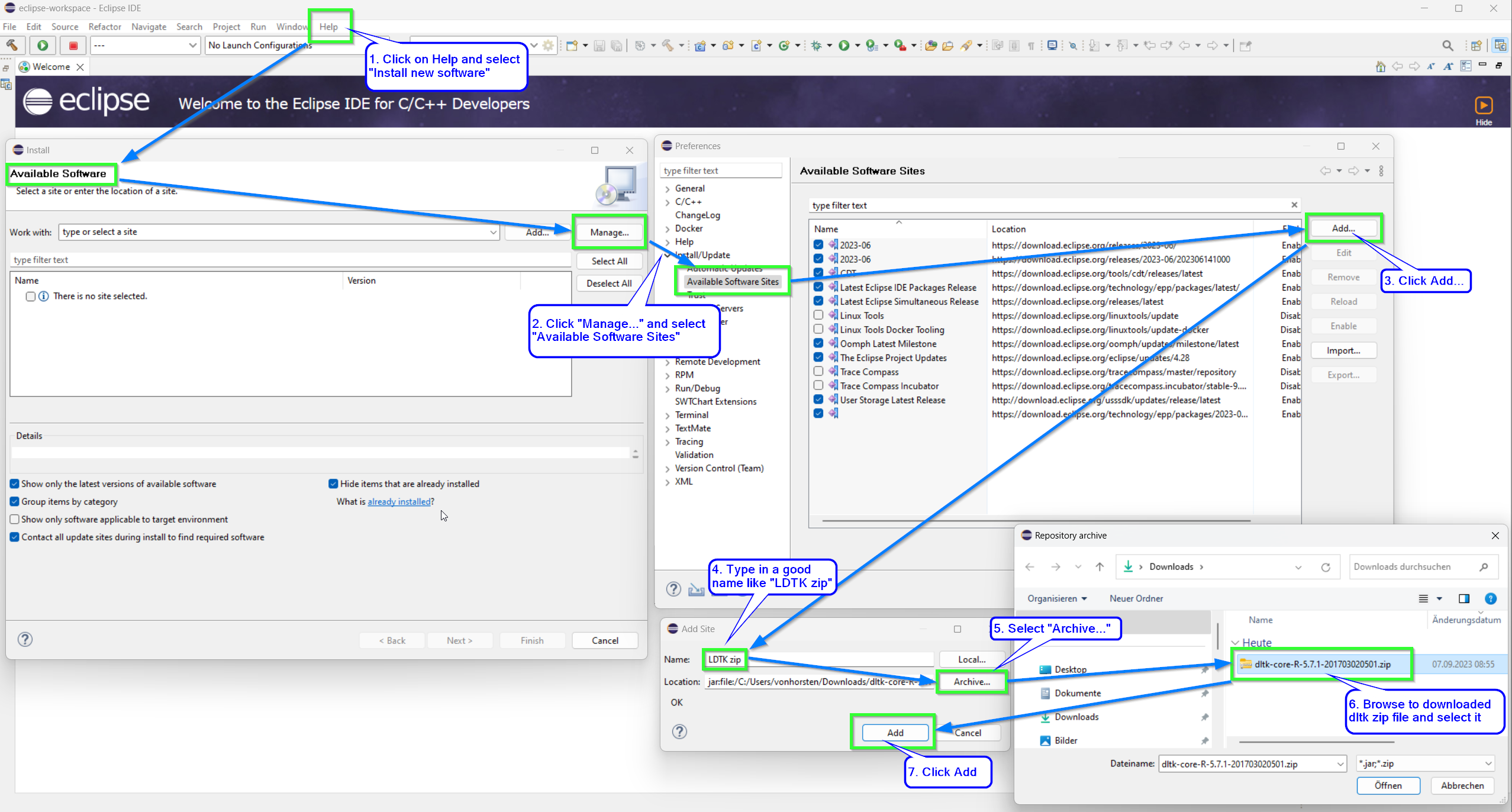
Install dltk-core

Before you can install the LDT plugin, you first need to add dltk-core zip file to the available software sites. Open eclipse, go to the help menu and follow the steps in the image:

eclipse-install-ldk-1

This should then be in the available software sites.

eclipse-install-ldk-2

Install LDT Plugin

Open eclipse and from the "Help" menu open the "Eclipse Marketplase":

Eclipse-Install_Lua_1

In the "Search" tab find "lua" and install the "Lua Development Tools 1.4.x":

Eclipse-Install_Lua_2

Setup Lua Project for MOOSE

Now that Eclipse and LDT are installed, we need to add MOOSE as a LUA project. Open Eclipse and from the "File" menu select "Other":

Eclipse-Lua_Project_1

In the wizard window that opens select "Lua Project":

Eclipse-Lua_Project_2

Setup the Lua project as described in the image. You need to specify the path to where you downloaded the MOOSE repository:

Eclipse-Lua_Project_3a

From the "Project" tab select "Properties" and add Moose/Moose Development/Moose to the build path as shown below:

Eclipse-Lua_Project_4

Finally

Now you are done! Check that your script explorer looks like in the image below and that the intellisense is working when you open a MOOSE file:

Eclipse-Lua_Project_5